Lenze 소프트웨어 PLC Designer 사용방법 입니다.
첫번째로 기존 프로젝트 파일을 열어 수정하는 방법을 알려드리겠습니다.

1. IP 설정 및 PLC Designer 실행
1) PC IP 설정

Lenze PLC의 기본 IP는 192.168.5.99 입니다.
PC의 IP를 고정 IP로 변경하고 "192.168.5.xx" 로 설정합니다.
2) PLC Designer 실행

3) 프로젝트 파일 열기

파일 불러오기를 클릭하고, 확장자 "project" 파일을 불러옵니다.

만약, 버전이 달라서 업데이트 하라는 창이 나타나면, [Cancel]을 클릭합니다.
2. Log in / Log Out
1) 통신 설정

[Device] 를 더블 클릭하면 기기 접속을 위한 화면이 나옵니다.
Gateway가 보이지 않는다면 [Add gateway] 를 클릭하여 추가합니다.

Gateway가 보이면, [Scan network] 를 클릭합니다.

기기가 검색이 되어 나타나면, [Set active path]를 클릭합니다.
2) Login

통신설정이 완료되면, 검색된 기기가 굵은 글씨로 표시됩니다.
해당 기기를 선택한 후, [Login] 아이콘을 클릭합니다.
3) Online option

현재 PLC에 들어있는 프로그램(Online)이 방금 PC에서 불러온 프로그램(Offline)과 상이한 경우,
위와 같이 경고창이 나타납니다.
- [Yes] : PC에서 불러온 프로그램이 연결된 PLC에 다운로드 되고 PLC가 리셋되면서 멈춥니다.
- [No] : 프로그램을 다운로드 하지 않습니다.

현재 PLC에 들어있는 프로그램(Online)이 방금 PC에서 불러온 프로그램(Offline)과 유사한 경우,
위와 같은 선택 옵션이 나타납니다.
- Login with online change : 설비 구동중에 프로그램 적용 (온라인 수정)
- Login with download : 설비 구동을 멈추고 프로그램 적용 (PLC 리셋)
- Login without any change : 프로그램 변경 없이 온라인 상태로 전환
- Update boot project : 이 항목을 체크해야 PLC 부팅영역에 프로그램이 다운로드됨.
4) Logout

로그아웃을 하려면 해당 아이콘을 클릭합니다.
3. 기본화면

1) 상단 아이콘

① New project / Open / Save / Print / Undo / Redo / Cut / Copy / Paste / Delete
② Find
③ Compile (Build) : Check the program error and build.
④ Login / Logout
⑤ Program Run / Stop
2) Device 창

① Library Manager : 라이브러리
② PLC_PRG (PRG) : PLC프로그램
③ EtherCAT_Master : EtherCAT 장치목록
3) 프로그램 창

① 상부 : 변수 선언
② 하부 : 프로그램
③ 프로그램 오류 메시지 창
4) Toolbox

래더 프로그램 툴
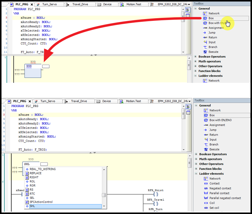
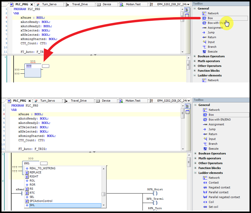
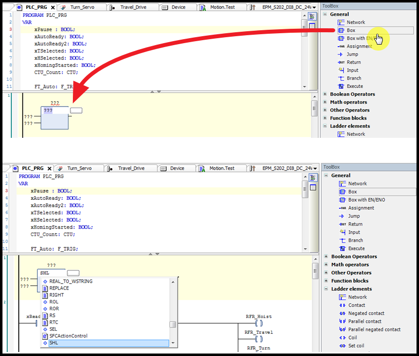
4. 프로그램 수정방법 (예시)
① Add Program : [Application] 마우스 우클릭 → [Add Object] → [POU… ] → 이름과 속성 지정


② “Toolbox”에서 필요한 기능 끌어오기
③ 기능아이콘 클릭
④ 명칭 및 타입 설정

⑤ 컴파일 및 에러체크 : [Build] 아이콘 클릭하여 에러 체크

⑥ 펑션블록 끌어오기

⑦ 펑션블록이름 및 속성 설정

'Lenze' 카테고리의 다른 글
| How to use Lenze Software - Engineer (0) | 2023.06.09 |
|---|---|
| Lenze keypad X400 - How to use (0) | 2023.05.16 |
| Lenze i510 / i550 - wiring, parameter, error codes (0) | 2023.05.11 |
| Lenze 9400 HighLine - Wiring, Parameter, ErrorCodes (0) | 2023.04.28 |
| Lenze 8400 TopLine - Wiring, Parameter, ErrorCodes (0) | 2023.04.21 |
댓글